About the Payment Processing API

Purpose

The Payment Processor API is provided to allow Payment Processors to integrate with Liberis for the purpose of applying a split to a Merchant's revenue and taking payments from merchants.

❗️

Failure to implement the Payment Processor API correctly will lead to problems for merchants including: over-payment, missing payments or incorrect balances.

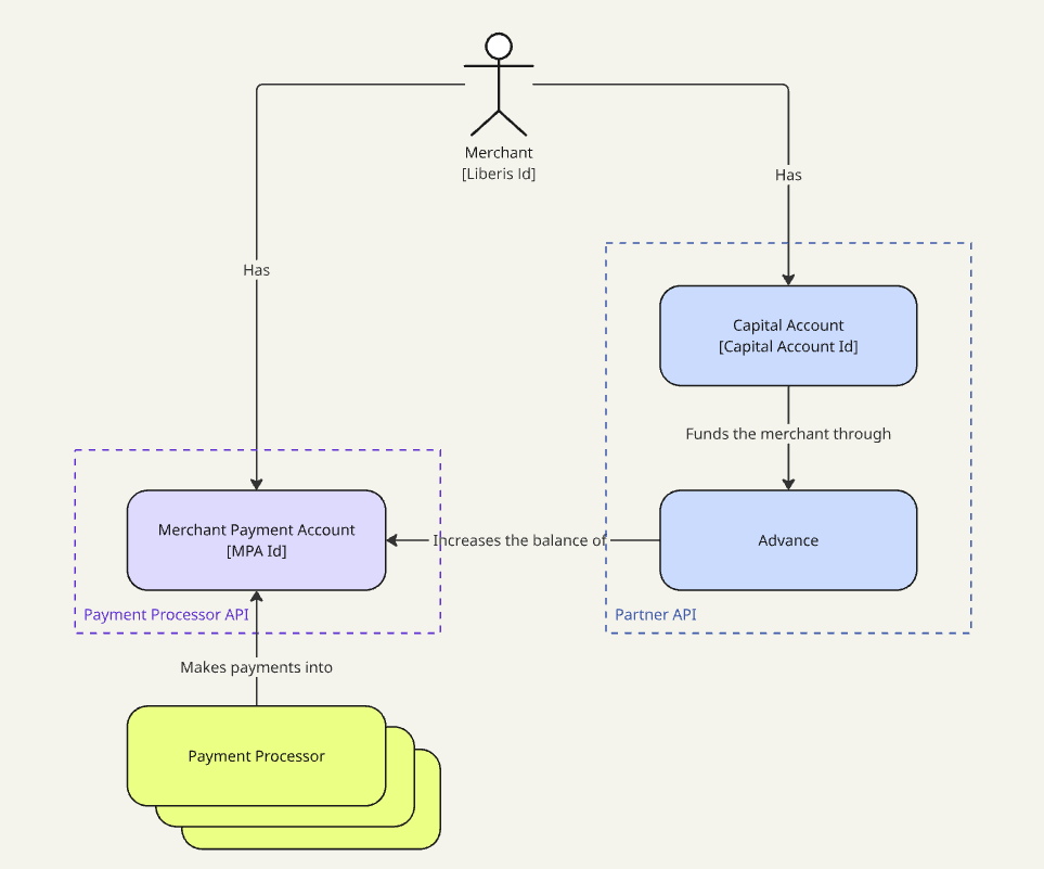
Relationship with other APIs

The Payment Processor API is focused on payment use-cases and communication between Payment Processors and Liberis.

The key features provided by this API relate to:

  • Merchant verification and contract verification (to allow for payment setup)
  • Split management (apply, remove)
  • Direct split payments (calculation and recording)

Our other APIs are primarily focused on Partner integration to allow partners to provide their merchants with access to our services.

❗️

Some Payment Processors are also Partners and therefore consume both sets of APIs. In this case, you should make a clear separation in your systems between the two use-cases.

Terminology

The endpoints in this API act upon Merchant Payment Accounts. A Merchant Payment Account (or MPA for short) is how Liberis represents the core concepts of Ledger, Payments and Payment Methods.

Term

Meaning

Ledger

Each merchant has their own Ledger of Accounts that records all movement of funds between the merchant and Liberis.

The Ledger knows how much money has been advanced to the merchant and the current balance of the account (i.e. how much money remains to be paid to Liberis by the merchant).

Payment

A movement of funds from the Merchant to Liberis that results in a reduction of the merchant's balance.

Payments are not restricted to split payments and Payment Processors should not assume that their payments are the only way that an MPA's balance can change.

Payment Method

An established route through which payments can be received by Liberis. Typically a Payment Processor would be responsible for managing a split or account type Payment Method, but other types such as Bank Transfer and Direct Debit may be used directly between the merchant and Liberis.

Merchant Payment Account (MPA)

Each Merchant has their own dedicated MPA that manages the above concepts of Ledger, Payment Methods and Payments.

Payment Processors should integrate with Liberis using MPA Id as the primary identifier. The MPA Id for a merchant is sent to the Payment Processor in the actionRequired webhook as part of the split setup process.

An MPA Id follows the format MPA-[0-9A-Z]{10}.

Example: MPA-0AB123CD4E